Vorwort
Jedes Formularfeld kann mit einem Übergabeparameter in der URL (Get-Parameter) vorgefüllt werden.
Anforderungen
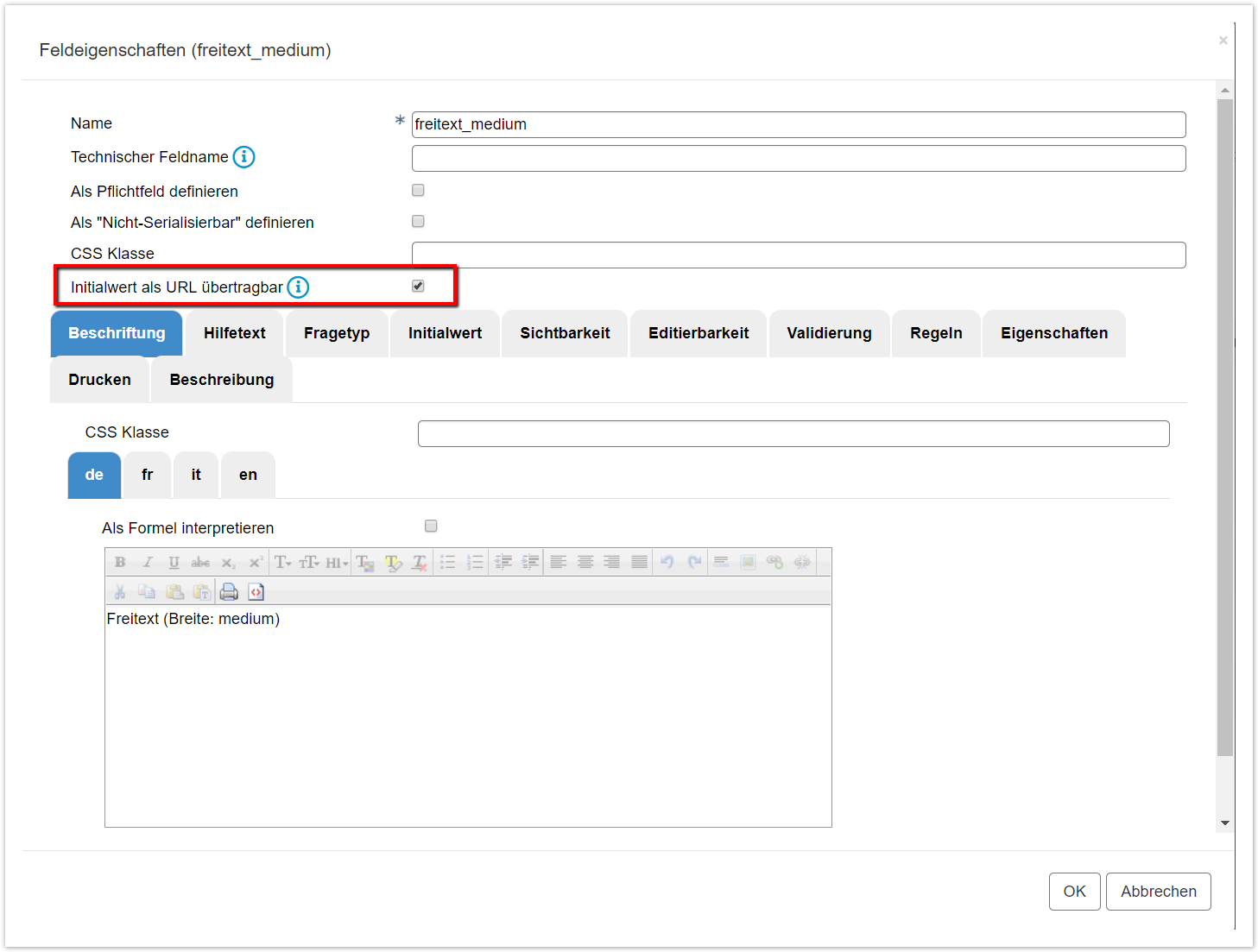
Um ein Formularfeld über einen Get-Parameter zu befüllen, muss es vorgängig im Formular-Wizard für diese Möglichkeit freigeschaltet werden. Dies geschieht im Dialog "Feldeigenschaften" des jeweiligen Feldes. Mit der Option "Initialwert als URL übertragbar" kann diese Möglichkeit pro Feld eingestellt werden. Per Default ist dies nicht zulässig.
Anleitung
Loggen Sie sich im JAXForms Backend als Mandant ein.
- Navigieren Sie im Menü "Formularverwaltung" auf "Suchen" und öffnen Ihr Formular.
 - Navigieren Sie auf die Seite 2 (Ressourcen/Konfigurator" und öffnen Sie auf dem entsprechenden Formular die Formulareigenschaften (Klick auf "blauer Badge" oder rotes Bleistift).
 Aktivieren Sie pro Feldelement die Option "Initialwert als URL übertragbar".
Um nun einen Wert im initialen URL-Aufrufs des Formulars zu übergeben, verwenden Sie den entsprechenden Namen (Variabelname) des Formularfeldes. Im obigen Beispiel wäre das "freitext_medium". Beispiel: https://myserver.jaxforms.com/formservice/form/SHOWCASE/WIDGETS/de&freitext_medium=test
Tipps & Warnungen
- keine
 
Verwandte Themen
- keine
 

